码迷,mamicode.com
首页 > 其他好文 > 详细

Redis架构

时间:2015-01-12 16:34:42      阅读:192      评论:0      收藏:0      [点我收藏+]

标签:redis   架构   web   

REDIS是一个开源的、先进的键值存储系统。它通常可以被用作数据结构服务器,因为它的键可以包含字符串(string)、哈希值(hash)、列表(list)、集合(set)以及有序集合(sortedset)。而且Redis使用的是内存数据集合。根据你自身的使用情况,你可以定时将这些内存中的数据保存至磁盘中,或者将每个命令都添加至日志中。你可以通过redis的项目主页了解它的更多功能。Redis最初的作者是Salvatore Sanfilippo,并且VMWare从2010年5月份开始资助该项目。目前,Redis已经被用在很多重要产品和服务之中,如:github、stackoverflow、Disqus、Guardian以及你访问的很多网页。

Redis是使用ANSI C标准编写的,可以在不依赖其他程序的情况下运行在大部分POSIX系统中,如:Linux、BSD以及Solaris。而从我有限的角度来看,redis的代码非常简单而且易于阅读;而且它的代码库不是很大(2.2版本大约为20k),同时它的内部结构在网站上都被很好的记录在文档中。在继续这篇文章之前我邀请你首先看下由作者本人最近写的他自己的发展哲学的声明。下面我引用一段其中我非常赞赏的话:

我们乐于优化。我们坚信写代码是一项非常艰难的工作,而值得坚持的唯一方法就是享受写代码;当你不再享受写代码的过程时,那么最好的做法是停一停。为了防止这种情况的发生,我们会尽量避免有降低redis开发乐趣的事情发生。

这篇文章将尝试这去总结我对帮助文档和源码的一些理解。Redis是一个Client/Server模式的系统,典型的调度图如下:

技术分享

Redis服务端是一个进程,该进程通过TCP协议和客户端进行会话。

虽然redis-cli是官方提供的客户端,但是第三方项目实现了其他语言的客户端,如:C++, C#, Clojure, Common Lisp, Erlang, Haskell, Java, JavaScript,Lua, Objective-C, Perl, PHP, Python, R, Ruby, Scala, Go以及Tcl。由于在官网上都有关于协议的说明文档,因此你也可以根据官网上的协议文档实现自己的协议。除此之外,redis的主从复制功能可能也是大多数人所需要的。

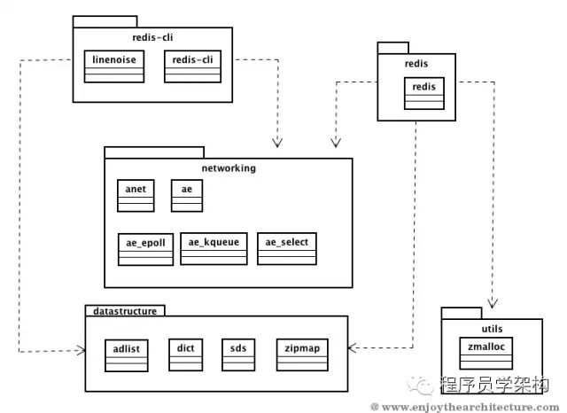
我设计了一个关于源代码的模块化视图如下:

技术分享

  1. redis 是服务端守护进程。它是由一个单一的redis.c文件组成,大约为6k。

  2. networking 网络功能的实现代码。尤其是基于事件的逻辑,可以通过epoll、kqueue以及select等系统调用实现。

  3. datastructure 标识服务器所使用的重要数据结构。至关重要的是例如sds.c表示redis编写的所有代码所使用的字符串

  4. redis-cli 表示客户端命令行


Redis
是如何工作的

从其根本来看,redis是一个单线程的服务器。这意味着通过一个单独的线程使用事件模式如epoll、kqueue、select来读取传入的连接。当一个特定的时间生成一个文件描述符后,这个线程处理这些文件描述符并会写响应结果。这个UML序列图显示了一个命令被客户端接受后是如何被redis在内部处理的:

技术分享

Redis使用自定义的时间库,该库抽象了低层面的socket管理。核心对象是eventLoop,它包含了已经被scoket I/O释放的事件。同时,aeApiPoll(eventLoop)检查所有的socket描述符来确定是否还有网络处于激活状态。而在aeProcessEvents方法中,所有被释放的事件都会被检查并调用适当的处理程序。对于协议中的所有命令,redis会拦截所有命令并通过一个命令表单来查找合适的操作来执行。命令表单被定义在redis.c中,具体如下:

技术分享

这个结构的第二个参数是要调用的方法的名称。例如,saveCommand方法实现如下:

技术分享

addReply方法被用来推送相应结果至客户端。

以上内容快速回顾:

redis使用一个单独的线程来管理同步所有网络连接。redis实现了一个轻量级的事件库来抽线unix系统的一些系统调用(如epoll, select, kqueue)。在redis的邮件列表中,在推动使用新的事件库还是依赖已有的开源库这个问题上有一个有趣的争论。

请求通过命令来完成。redis使用了一个命令列表,在从socket中读取到相关命令后通过该列表来找到并调用执行需要的操作。

基础数据结构是SDS字符串。

数据存储管理

Redis实例包括代表服务器状态的全局变量。例如在redis.c中的定义如下:

技术分享

其中,变量redisDB的定义如下:

技术分享

其中dict是redis模型中使用的内存数据结构。它在dict.c中定义,当你需要实现一个hashtable时,它可提供一系列所需要的方法,例如:

技术分享

如果我们来看一个最重要的命令-set command-命令,我们会看到以下代码:

技术分享

Redis启动原理

启动过程非常简单。如前所说,redis实例是由一组全局变量组成,并通过方法来访问这些变量。redis服务器main方法如下:

技术分享

在读取完配置文件之后,initServer方法会被调用。该方法会初始化redis的所有全局变量。特别是它创建一组链接列表用于管理:

技术分享

同时,它还创建最重要的数据结构:

技术分享

它还初始化事件库来创建eventloop以及服务端socket。最终,进入主循环来管理客户端I/O:

技术分享

aeProcessEvents就是在上一小节中分析的方法。

虚拟内存

Redis也支持虚拟内存:这意味着,当你的数据集不适合放在RAM中,redis可以支持回写在磁盘上。

Redis语言及工具概述

技术分享

1. 本文由程序员学架构摘

2. 本文译自http://www.enjoythearchitecture.com/redis-architecture

3. 转载请务必注明本文出自程序员学架构(微信号:archleaner )

4. 更多文章请扫码:

技术分享

Redis架构

标签:redis   架构   web   

原文地址:http://blog.csdn.net/wanghuixiaojuan/article/details/42643439

(0)
(0)
   
举报
评论 一句话评论(0
登录后才能评论!
© 2014 mamicode.com 版权所有  联系我们:gaon5@hotmail.com
迷上了代码!